如何新增編輯器中的「測試人員」?
當您在 編輯器(Email 、 LINE 、 SMS 等模板)中進行測試發送時,可透過「測試人員」功能,快速選取測試對象,便於檢查樣式、連結動作與內容正確性。
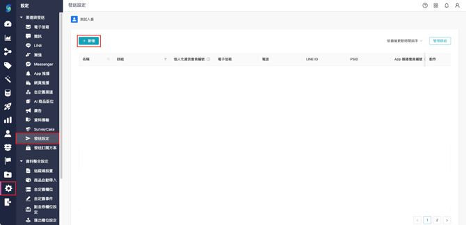
操作流程
-
新增測試人員
1. 進入「設定」 → 「發送設定」 → 「測試人員」。
2. 點選【新增】 *為必填欄位
-
-
輸入「名稱」
-
輸入「個人化資訊會員編號」
-
輸入「渠道測試發送資訊」(可依據需要測試的渠道輸入即可。)
-
3. 按下【儲存】即可完成。


-
新增測試人員群組
1. 點選「測試人員」右上方的【管理群組】→ 點擊【新增群組】。
2. 建立群組後,選擇該群組內的測試人員,點選【完成】即建立完畢。

⚠️ 注意:
在設定測試人員時,必須確保該位人員具有顧客身分,也就是必須是官網的正式會員。
📌 查找會員編號
於「顧客」頁,透過搜尋框輸入關鍵字(Email、姓名、電話等)來反查「會員編號」。
